Cadence是全球最大的电子设计技术及服务供应商。公司的电子设计自动化(EDA)产品涵盖电子设计的整个流程,包括系统级设计、功能验证、综合及布局布线、模拟、混合信号及射频设计、定制集成电路设计、物理验证、PCB 设计和硬件仿真建模等。Cadence 在仿真、电路图设计、自动布局布线、版图设计及验证等方面有着绝对的优势。 整个Cadence的EDA产品就是一条完整的电子设计的产业链,包括从最基本的IC 设计到最终的PCB 设计和系统设计。
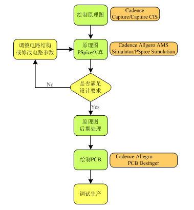
Cadence的PCB设计套件包括原理图工具Capture/Capture CIS,原理图仿真工具PSpice A/D &nce AA,PCB工具PCB Designer以及SI工具。
Cadence产品详情:www.Cadence.com
洛中科技是Cadence的官方授权代理商。
